Workflows
There are 2 types of Workflows 1-step Workflow and 2-step Workflow.
To create a Workflow, follow the steps below:
- Click the Add button from the grid. The Workflow Editor window will open.

- Enter the Workflow name, select the Workflow type, and Initiation of documents.
- Add the Selection Criteria as either All new documents or Metadata fields that need to be
reviewed.

- Select the number of Review Levels, Approval Levels, and eSignature levels.

- Click on the +Add button on the Initial Stage section.

- The Initial Stage condition pop-up window is displayed. The user can apply a condition to
select documents for review as per a particular condition.

- Enter the Condition name in the blank field.

- Add multiple conditions by clicking the Add button the field gets added below the
Field Name.

- To decide their sequence filter documents with the green arrow keys. Use And / Or
operators to have all / either of the conditions to execute.

- Documents uploaded by the site contact on a particular site visit date would be added to
the workflow. The details of each condition are as below:

- Click Start Group button to start the group by adding the category. Clicking on the
End Group button the started group gets over.

- To delete an added row, select the row and click Delete Row button.
- Click on the Apply button to apply the condition.

- Click on the Next button. This opens the configuration wizard of the first stage of
the workflow.

Approvers Tab:
- Change the Stage Name, if desired. Click the Approvers tab. Refer to the screenshot above.
- Increase or decrease the number of approvers as per the requirement and set the stage processing type as Serial or Parallel.
- Check the Require eSignature check box to route the document for eSignature.

- Check the Notify the document owner when the document is approved or rejected on the stage
checkbox to notify the owner about the document status whether ‘Approved’ or
‘Rejected’

- This allows the user to add users/groups as reviewers of the documents for a particular
stage in the workflow.
Note: It is recommended to add a Group to save configuration time.

- Select the user/group from the list. The selected user/group moves to the Approvers tab on the right side.
- Click on the Select button.

- Click the Delete button to delete the selected users/groups.

Custom Fields Tab:
-
Click the Custom Fields tab that displays the Status and Issues panels.
- Click Add below the Status section. The empty field gets added below the Status
Name with the following status:
- Approved
- Ready for Signature
- Rejected
- Signed

- Click the Delete button to delete the selected Status Name.

- Click Add below the ‘Issues’ section. The empty field gets added below the Issue Name with the List of issues.
- Click the issues to assign the reasons in case the reviewer rejects a document/asks for
clarification.

- To make metadata fields, as required, available for a workflow configuration, proceed to
Fields section and select the Workflow Fields, as required.
- These fields will appear in the Fields panel at the bottom of the Custom Fields tab.
Tick the fields as required for the review. Refer to the screenshot below:

- These checked fields will appear in the Review panel of a document in the Collaborative Workspace > Documents Library module once a document is claimed for review.
- As shown in the screenshots, the Submission Date, Approval Date, and Document Version
fields checked in the workflow configuration appear in the Review Panel of the document
metadata window.

- These fields will appear in the Fields panel at the bottom of the Custom Fields tab.
Tick the fields as required for the review. Refer to the screenshot below:
- Click the Delete button to delete the selected Issues Name.

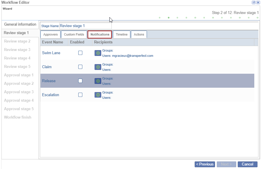
Notifications Tab:
In the Notifications tab, the user can allow for email notifications to be enabled for the event names listed. For users who want to be notified only in case of Swim Lane, Claim, Release, or Escalation, Users/Groups can be added accordingly.
- Click on the Notifications tab.

- To add the Users/Groups to the specific Event Name, click the + (plus) icon
available beside the event name.

- The Select Recipients pop-up window is displayed with the list of Users/Groups.
-
Select the users/groups by double-clicking or dragging the entries to the right pane and clicking OK.
- The added users/groups are displayed on the Workflow Editor pop-up window.

Timeline Tab:
In case values are configured in Timeline Configuration in Common Settings, the values would be populated by default in the Timeline tab. Users may choose to override the previously set configurations if desired.

- The Due Date displays the days once the document is claimed.
- The Reminder Schedule displays the days before the due date comes.
- The Auto Release displays the days after claiming the document.
- The Escalation Frequency decides to escalate the document until the release.

Actions Tab:
Actions is an optional tab allowing for complex workflow building. It enables a workflow to have a jump. A specific document can jump to a certain stage. For example, a Form FDA 1572 after QC1 review, can jump to a stage 3 review, where Regulatory Affairs performs a 2nd review on the document. While efficient for complex workflows, it is not required for regular workflow creation.

Add Action
To configure the Actions tab, follow the steps below.
- Click Add in the Actions tab.

- On the Action Creation pop-up window, enter a name for the Action Creation.

- Click the Add Row button to add a row below the ‘Field Name’ with the drop-down
options. Once the row is added, click on the Done button.

- Click Start Group to start the group by adding the category by clicking the End
Group the started group gets over.

- Select the row and click the Delete button.
- Click the Save and Apply button.

Edit Action
- Select the action and click the Edit button. The Action Creation pop-up window
opens.
- Make edits and click on the Done button.

Delete Action
- Select the action and click on the Delete button the selected action gets
deleted.

- The Move Up and Move Down arrows help the user to move the actions as per the
requirement.

Edit Action Tab
- On the right side of the Workflow Editor pop-up window within the Edit Action panel, the
user can see the following actions:
- Action name: the user adds the action name is displayed
- Jump to: the user can select the Approval Stages that are displayed in the drop-down list
- Final stage: if the checkbox is checked the user directly moves to the Final stage of the Workflow
- Set fields with edit icon:
- Click the edit icon and the Set fields pop-up window is displayed with the 2 columns Field
and Value. The field column has 3 fields by default:
- Document Status
- Generated Name
- Expiration Date
- Double-click on the field in the Value column. The drop-down options are displayed select
the appropriate value and click Save.

- Click Next after reviewing all tabs and repeat these steps for each approval stage.
Note: Settings, such as approvers, notifications, and timelines, may vary by stage.
- When finished, click on the Next button.
- The Workflow Finish step is the final stage.
- Any workflow errors will be displayed here and must be resolved.
- If no errors are found, click Finish to complete the process.
